图计算作为大数据处理的关键技术,在社交网络、金融、知识图谱等领域发挥重要作用。然而,动态图的网络结构随时间持续变化,静态图算法难以实时更新,且现有动态图方法在准确性与性能之间难以兼顾。研究团队聚焦动态图数据挖掘问题,以精确计数为目标,针对GPU架构设计新的动态图算法,实现了最先进的精确动态图挖掘系统。

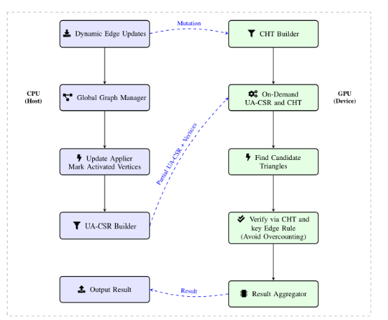
研究团队首次提出了一种名为UA-CSR的新型数据结构,基于更新边对动态图进行增量计算,结合压缩哈希表与动态共享内存技术,有效解决了单GPU在处理大规模动态图时内存耗尽的瓶颈问题,显著提升了三角计数的效率。该方法在子图匹配领域具有可推广性,并针对高clique的情况进行了扩展,与最先进的k-clique计数系统做了对比,依旧保持性能优势。全面评估的实验结果表明,面对不同规模与不同结构的图数据均能保持性能优越性,展现出良好的可扩展性,并在保证精确计数的前提下,有效降低了存储占用和计算开销。
相关结果以“EDTC:Exact triangle counting for dynamic graphs on GPU”为题发表在《IEEE Transactions on Parallel and Distributed Systems》(JCR Q1,IF 6,CCF A)期刊上。该系列研究得到国家自然科学基金(62062059,62462052)、CCF-蚂蚁基金绿色计算专项、青海省重点研发计划(2023-QY-208)的资助。
供稿:计算机技术与应用学院
【编辑:赵浩威 责任编辑:金萍】